Global AI Weekly

Issue number: 38 | Wednesday, February 7, 2024

Highlights

Meta and Mark Zuckerberg must not be allowed to shape the next era of humanity | Courtney Radsch

Meta and Mark Zuckerberg must not be allowed to shape the next era of humanity | Courtney Radsch

As big tech celebrates AI, it’s time to demand accountability for the harms tech has caused before they wreak further havoc When Facebook first launched as a college-based social network 20 years ago this week, there was little indication that it would become what it is today. The company, now rebranded as Meta, controls the critical infrastructure of our information and communications systems and access to the public sphere, and is central to the digital economy.

theguardian.com

Bard generates photos now, finally

Bard generates photos now, finally

Users can prompt Bard to generate photos using Google’s Imagen 2 text-to-image model . Bard, now powered by Google’s Gemini Pro large language model, was always going to have image generation.

theverge.com

This Week in AI: Do shoppers actually want Amazon’s GenAI?

This Week in AI: Do shoppers actually want Amazon’s GenAI?

Keeping up with an industry as fast-moving as AI is a tall order. So until an AI can do it for you, here’s a handy roundup of recent stories in the world of machine learning, along with notable research and experiments we didn’t cover on their own. This week, Amazon announced Rufus, an AI-powered shopping assistant trained.

techcrunch.com

Video

Alexander Benoit - Humans in AI

Alexander Benoit - Humans in AI

Join us in our latest episode of "Humans In AI" as we chat with Alexander Benoit, CEO of Water IT Security & Defense. Alex delves into the transformative power of AI, discussing how it will not only increase our work efficiency but also restructure our approach to challenges and tasks. From breaking language barriers, bridging geographical distances, to overcoming cultural diversities, he shares his insights on how technology has the potential to unite us like never before. Watch the full video for Alex's take on the fight against fake news with AI and much more.

youtube.com

Transform RAG and Search with Azure AI Document Intelligence

Transform RAG and Search with Azure AI Document Intelligence

Retrieval Augmented Generation (RAG) is a design pattern commonly used in Document Generative AI (e.g., chat with your document). Semantic chunking is a key ...

youtube.com

Articles

How Are AI Images Event Generated?

How Are AI Images Event Generated?

Discover AI Image Generation! Learn how AI-generated images are revolutionizing industries with their remarkable capabilities. Explore the methods, techniques, and ethical considerations behind AI image generation. Visit MINDSTREAM NEWS LIMITED

autogpt.net

Azure PromptFlow — querying existing vectordb indexes

Azure PromptFlow — querying existing vectordb indexes

Azure PromptFlow — querying existing vectordb indexes for richer context Ok, what if you already have a vector index on Azure AI Search (previously Azure Cognitive Search) and would like to use that for your RAG implementation.

medium.com

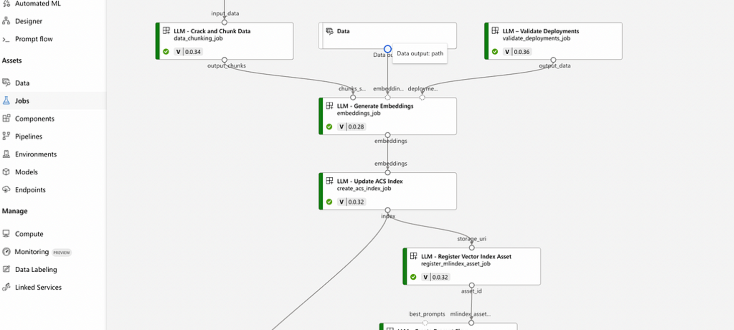
Achieve generative AI operational excellence with the LLMOps maturity model

Achieve generative AI operational excellence with the LLMOps maturity model

In our LLMOps blog series, we’ve explored various dimensions of Large Language Models (LLMs) and their responsible use in AI operations. Elevating our discussion, we now introduce the LLMOps maturity model, a vital compass for business leaders.

azure.microsoft.com

Encoding Categorical Variables: A Deep Dive into Target Encoding

Encoding Categorical Variables: A Deep Dive into Target Encoding

Early in any data science course, you are introduced to one hot encoding as a key strategy to deal with categorical values, and rightfully so, as this strategy works really well on low cardinal features (features with limited categories). Target encoding works by converting each category of a categorical feature into its corresponding expected value.

towardsdatascience.com

Introducing Nomic Embed: A Truly Open Embedding Model

A new text embedding model from Nomic AI which supports 8192 length sequences, claims better scores than many other models (including OpenAI's new text-embedding-3-small) and is available as both a hosted API and a run-yourself model. The model is Apache 2 licensed and Nomic have released the full set of training data and code.

simonwillison.net

Upcoming Events

Global AI Bootcamp 2024

The Global AI Bootcamp is an annual event that occurs worldwide, where developers and AI enthusiasts can learn about AI through workshops, sessions, and discussions. Find a location near you!

globalai.community

>